Semonitor 4.2 Серийник
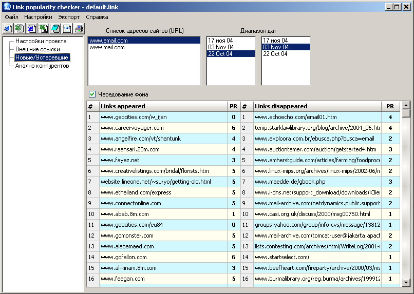
Semonitor 4.2 Rus+crack (stable). Автор: ah7883137 от, 05:46. О программе: Semonitor - это программа для раскрутки сайта. Она состоит из набора утилит, охватывающих различные стороны процесса оптимизации. Информация о продуктах, входящих в пакет Semonitor представлена далее. Определение позиций - программа, позволяющая узнать, какие позиции ваш сайт занимает в поисковиках по выбранным ключевым словам. Поддерживаются все российские поисковые системы. Скачать Adobe Premiere Pro CS4 4.2.1 [Multi + Rus] torrent. Выбираем Adobe Premiere Pro CS4 - появится серийник.
Следовательно, если в листке нетрудоспособности нет информации о диагнозе и шифра заболевания по МКБ-10, это не может быть основанием для отказа в оплате такого листка нетрудоспособности. Во исполнение были внесены изменения в, согласно которым диагнозы первичный и заключительный и шифр МКБ-10 указывают исключительно по письменному согласию больного. Инструкция по заполнение обратной стороны больничного листа украина 2018. (далее – МКБ-10). Если такого согласия нет, их не указывают.
Информация о продуктах, входящих в пакет Semonitor представлена ниже. Описание программы: Определение позиций - программа, позволяющая узнать, какие позиции ваш сайт занимает в поисковиках по выбранным ключевым словам. Поддерживаются все российские поисковые системы. Кроме традиционной 'большой тройки' - Яндекс, Рамблер, Апорт - Semonitor поддерживает также Google.ru и, ставшие популярными в последнее время, Mail.ru, Km.ru и WebAlta.ru. Из международных поисковых систем представлены Google, Yahoo, MSN, AltaVista и другие (всего более 30) Размер: 30 Мб Язык Интерфейса: Русский, Английский Лекарство: в архиве Платформа: Windows All Лицензия: Freeware Download Cкачать Semonitor 4.4 RUS+crack ( 2010 ). Наша задача вывести вас на качественно новый уровень умения шутить и пользоваться своим чувством юмора.
Чтобы остроумные и смешные шутки стали чаще. Запустите бесконечный поток новых клиентов в любой проект из YouTube. Вы хотите научиться разрабатывать свои странички для блокнотов и альбомов на практике, выполняя интересные задания.
Movavi Video Editor - простой и в то же время мощный инструмент для работы с видео. Программа позволяет добавлять к редактируемым клипам субтитры.
Виталий Орловский — Альбом рассказывает о творчестве заслуженного художника России, живописца Виталия Орловского. В альбоме десятки цветных.
Сборник обоев в высоком качестве с привлекательными девушками для вашего рабочего стола. Количество: 329 шт. Формат: JPG Разрешение: 1920x1080. Небо без границ! Это мир, в котором правила создаете вы. Cities: Skylines предлагает строить города мечты на простирающихся землях с домами до самых. «Радио» - ежемесячный научно-технический журнал для радиолюбителей.
Издается с 1924 года. Основные направления публикаций: аудио-видео техника. Почему в гражданской войне в России победили красные? Прежде всего большевикам в сжатые сроки, в крайне неблагоприятных условиях, удалось выстроить. CCleaner Professiona - это мощное приложение для оптимизации системы и обеспечения безопасности пользователя. Удаляет неиспользуемые и временные. С нами сейчас.
Теле 2 Номер Телефона

Диета Стол Номер 2
Semonitor 4.2 + лекарство Semonitor 4.2 - программа для раскрутки сайта. Semonitor 4.2 - это целый комплекс, предназначенный для оптимизации и продвижения сайта в интернете.
Срочно В Номер 2 Сезон
Состоит из нескольких.